Zum Hauptinhalt springen

Medien richtig sichern: Datensicherung und Archivierung mit passenden Laufwerken - Datensicherung für Heimanwender, Backup-Software

Seite 2 von 4: Datensicherung für Heimanwender, Backup-Software

NS_300x250_1 (Bannermodul)

DATENSICHERUNG FÜR HEIMANWENDER

Egal ob Hobby oder Beruf – Mediendaten verlieren schmerzt enorm, gerade wenn man viel Herzblut in ein Projekt gesteckt hat. Der große Unterschied von Heimanwendern zum Professionellen Umfeld: Es kommt deutlich weniger auf die Zeit an – denn schließlich kann der Rechner auch am Wochenende oder eine Nacht für die Datensicherung durchlaufen. Entsprechend muss es kein besonders schnelles Laufwerk sein auf das gesichert wird. Wer auf die Kosten schauen will, setzt deshalb auf langsamere drehende Festplatten, mit dem Vorteils, dass man diese mit vergleichsweise hohen Kapazitäten zu günstigen Preisen bekommt. Zweiter Vorteil: Drehende Festplatten haben die höhere Haltbarkeit und höhere Datensicherheit. Auch wenn wir hier von „langsamer“ reden: Man sollte dennoch Schnittstelle sollte man dennoch achten: Es muss zwar nicht Thunderbolt oder das neuste USB-C 4.0 sein, doch via USB-A nach dem Standard 2.0 wird man bei großen Datenmengen nicht glücklich.

Lacie MobileDrive

Wenn die Daten nicht wirklich mobil sein müssen und die Datenübertragung etwas länger dauern darf, dann empfehlen sich Laufwerke wie das LaCie Mobile Drive, das man mit Kapazitäten bis 5 TB bekommt.

BACKUP-SOFTWARE

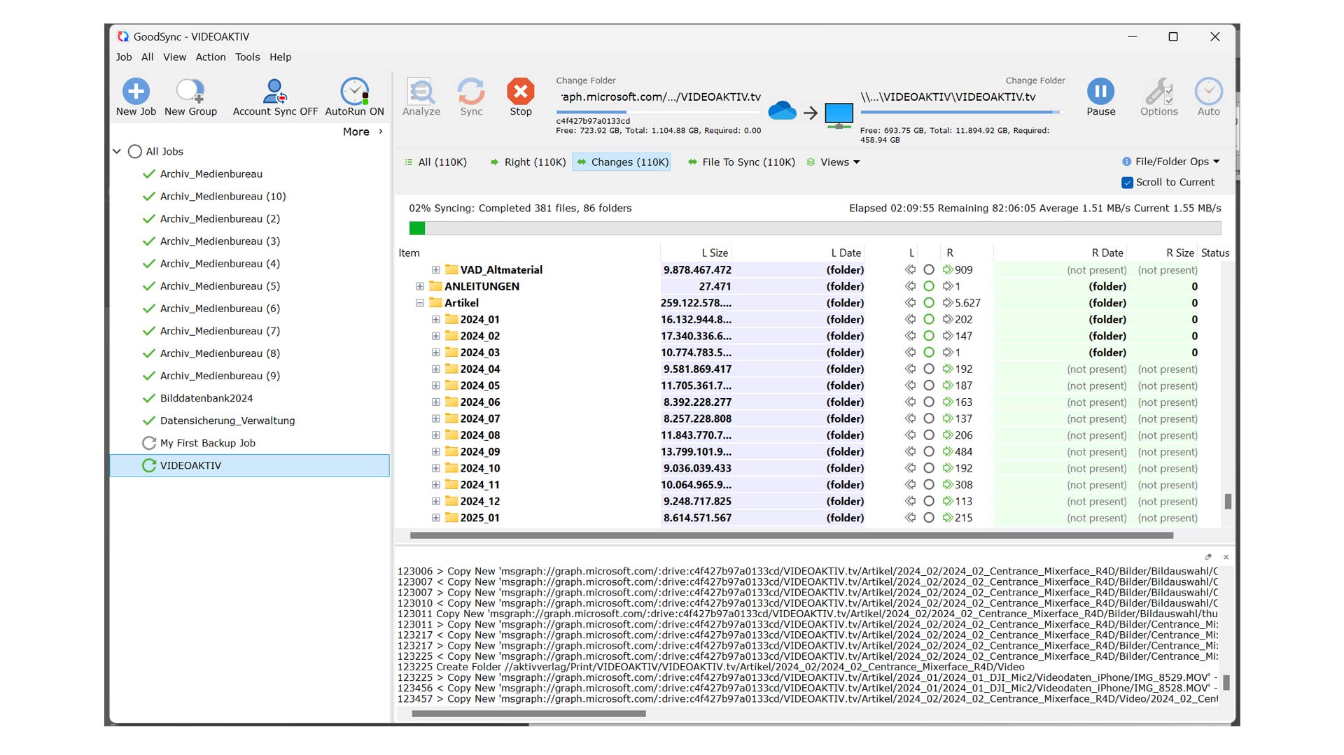
Eine Datensicherung setzt immer eine passende Anwendung voraus. Als einfach bedienbar und gleichzeitig zuverlässig können wir GoodSync empfehlen, mit dem man alle Arten von Backup organisieren kann. So lassen sich Daten von oder auf Cloudspeicher sichern oder eben lokale Daten auf Netzlaufwerke kopieren. Die Anwendung läuft im Hintergrund und beeinträchtigt das parallele Arbeiten am Rechner wenig. Es bietet die Wahl zwischen einem einseitigen Backup und organisiert, falls es dann doch mal nötig wird, auch das zurückübertragen vom Backup. Es gibt verschiedene Optionen (Checksum/Compare Attributes) um sicherzustellen, dass die Daten tatsächlich korrekt kopiert wurden.

GoodSync

GoodSync Personal darf man auf fünf Systemen laufen lassen und bezahlt für diese Lizenz knapp 30 Euro im Jahr.

KOSTENFREI KOPIEREN MIT ROBOCOPY

Wer kein Geld ausgeben möchte und keine Hemmungen vor der uralten „Eingabeaufforderung“ von Windows hat, kann mit dem Befehlssatz „robocopy“ arbeiten. Basis ist die Zeile:

robocopy <source> <destination> [<file>[ ...]] [<options>]

Source steht logischerweise für den Quell-Pfad, und Destination benennt, wohin die Daten geschrieben werden sollen. Dazu gibt es verschiedene Optionen wie zum Beispiel „/purge“ mit dem die „Anwendung“ Zieldateien und Verzeichnisse löscht, die in der Quelle nicht mehr vorhanden sind. Wenn man diese Option mit der Option /e und einem Zielverzeichnis verwenden, können Sicherheitseinstellungen des Zielverzeichnisses nicht überschrieben werden. Eine ausführliche und vergleichsweise leicht verständliche Beschreibung findet man bei Microsoft – wohlgemerkt: Das ist eher etwas für Puristen und Programmierer – doch es funktioniert tadellos.

Robocopy

Von einem „Userinterface“ ist man bei der Eingabeaufforderung weit entfernt, doch mit dem robocopy-Befehl kann man zuverlässig Dateien und ganze Dateistrukturen kopieren.

Datensicherung - schnell und richtig
Seite
Autor:
Bildquellen:
160x600

Weitere Praxis-Artikel

Praxistest: Datacolor LightColor Meter – mehr als ein Belichtungsmesser

| Magazin Praxis
Mit dem LightColor Meter betritt Datacolor Neuland und kombiniert einen Belichtungsmesser mit einem Farbmessgerät. Warum man so deutlich leichter eine ausgewogene Beleuchtung hinbekommt und warum ein solches Werkzeug der kamerainternen…

Filmarena: Preiserhöhungen – unvermeidbar, aber unangenehm

| Magazin Praxis
In den letzten Monaten war das Thema der Inflation groß, so groß, dass auch die Kreativbranche gezwungen ist seine Preise an die veränderten Begebenheiten anzupassen. Doch wie geht man hier taktisch am besten vor und welche Tipps für…

Finanzierung in der Medienbranche: Schufa, Creditreform und Fallstricke

| Magazin Praxis
Auch im zweiten Teil zum Thema Finanzierung steht uns Jörg Pieper von TecumFinance Rede und Antwort. Dabei befassen wir uns mit der Schufa und der weniger bekannten, aber für Selbstständige wichtigen Creditreform, sowie versteckten Fallen…
160x600